Claris FileMakerスキルアップワークショップ 「問題解決 Claris ワークショップ in 札幌:問題解決 Claris ワークショップ in 札幌:レイアウトから始める カスタム App 設計─実践編その2」
「問題解決 Claris ワークショップ in 札幌:問題解決 Claris ワークショップ in 札幌:レイアウトから始める カスタム App 設計─実践編その2」
2026年1月18日 13時~(札幌市生涯教育施設 ちえりあ)

実際のアプリ作成のステップをその作り方や陥りやすいポイントを探るワークショップで実践しながら理解していくシリーズ。
作成するアプリは、「ポイ活アンケート(ポイント活用)」を作成するアプリ。
レイアウトの画面設計から必要な情報の種別、そしてその構成を検証した次回から、今回は更にそれを進めてテーブル設計やフィールドの定義へと進めて行く内容となりました。
シリーズ展開ではあるものの、毎回必ず参加できない人もいるので、毎回前回までの復習編からのスタート。
前回は、このアプリの構成上
ー アンケート質問項目はどの様なテーブル設計として構成するか
ー アンケートそのものの種別(自由記載、選択)回答をどう処理するか
ー 回答はどのようなレコードとして格納するか
ー 回答者の作業履歴の処理をどう扱うか
ー ポイント処理が前提となるため、ユーザー情報はどう扱うか
などをトピックとして、その情報利用の有効性などを中心に検証しました。

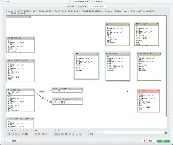
今回、こうしたオリジナルのテーブル構成を考えた上でどの様なリレーションを、どの様な思想や方針で作っていくかに議論を進めました。
開発をする上で、初期テーブルオカレンスはそのまま汚さず(手を加えず)にそのまま残しておく、と後段、非常に効果的に使用できる、というノウハウをその具体的な効果とともに共有しました。
最初に前回作成したレイアウトデザインをその機能とを思い起こしながら、まずはログイン画面についての処理、構成について話を進めました。
ユーザー情報はテーブルとして存在していることから、参照するテーブルはこのテーブル(レイアウトテーブル)とし、ログインに利用する入力フィールドをグローバル属性として用意する効果について検証しました。
利用者目線、開発者目線、など視点を変えながらレコードを確認しつつ、想定外に格納されている情報が見えてしまうことはないか、なども確認しました。
画面をイメージできるモックを事前に作っていることで、どのような構成が最適なのか、後日に困ったことにならないように、いきあたりばったりの作成にならないようにしっかり考えましょう、と共有しました。
ログイン処理の設計を考える際にも
ー グローバルフィールドはどこに作成するか
ー グルーバルフィールドの名前はどうするか
ー セキュリティ設計をどうするか
ー 汎用的なフィールド名にするか、利用する処理が判るような名称にするか
など、それぞれの効果と合わせて確認しました。
開発方針、開発設計など考える際に、FIleMakerで利用するオブジェクト名称として非常に重要なテーブルオカレンス及びアンカーブーイについて、きちんと説明できるかを確認しました。
新規ユーザー登録画面もそのままユーザーテーブルに新規レコードを作成する、形でも実現できるものの、セキュリティを勘案した際に直接当該テーブルへのレコード作成をユーザー操作に任せて良いのか否かの議論を実施し、事前にグルーバル群に仮置したものをスクリプトで入れる処理を採用しました、

レイアウト(モック)をベースにアプリの構成要素を考えていく方法は、データベース構成、スクリプト処理、FileMaker 的リレーション構成などを検討していくには非常に効果的である一方で、アンカーブーイ含めた各要素の命名規則などの理解を前提とする部分も少なからず有るために、適宜、知識、情報のアップデートが必要であることを共有しました。
「レイアウトから始める カスタム App 設計─実践編その2」は、FileMakerを使う上で非常に重要な基本知識でもあるアンカーブーイの理解を中心にアプリの作成方法の理解を試行しました。FileMaker独特の言葉もあり、こうした言葉の理解をスムーズに進めることができるようなアプリケーション環境が必要であることを改めて認識したワークショップとなりました。
次回はレイアウトから始める カスタム App 設計の最終回。これまでの内容を振返りつつアプリの完成を目指します。3月15日の開催を予定しています。